Заказ-наряд

Материал из GedeminWiki
Перейти к: навигация, поиск

Содержание

Введение

Документ «Заказ-наряд» используется как вспомогательный документ для подготовки плана меню или для последующего формирования производства готовой продукции.

Как правило, на его основании производятся все предварительные подсчеты, рассчитываются калькуляционные карточки, выявляются ошибки во внесенных данных, печатаются разные отчеты (заборный лист, заявка на производство и др.).

Соответственно, «Заказ-наряд» представляет собой документ с перечнем блюд, для которых необходимо рассчитать калькуляции.

Список полей

Шапка

№п.п. Название Название на англ. тип Описание
1 Номер NUMBER Строка Номер документа.
2 Дата документа DOCUMENTDATE Дата Дата документа
3 Склад USR$DEPOTKEY Ссылка Подразделение, на котором находится сырье. Выбирается из справочника подразделений.
4 Подразделение USR$TODEPOTKEY Ссылка Производственное подразделение, на котором будут готовиться блюда. Выбирается из справочника подразделений. По умолчанию совпадает с полем "Склад"
5 Заказчик(банкет) USR$CONTACTKEY Ссылка Организация-заказчик, поле заполняется при составлении заказных меню.
6 Описание USR$BRI_DESCRIPTION Строка Текстовое поле для комментариев.

Позиции

№п.п. Название Название на англ. тип Описание
1 Блюдо GOODKEY Ссылка Наименование блюда, на которое будет произведен рассчет.
2 Группа ТМЦ GROUPNAME Ссылка Наименование группы тмц к которой принадлежит выбранное блюдо. Подставляется автоматически из карточки блюда.
3 Количество USR$QUANTITY Число Количество блюд, которые планируется произвести (по умолчанию – 1). При подборе сырья будет учитываться потребность сырья для производства указанного количества блюд.
4 Цена USR$SELLCOST Число Используется в случае, если необходимо привести цену блюда к фиксированной цене. Если данное поле заполнено, при расчете калькуляционной карточки будет рассчитана наценка, которая будет применена к сырьевому набору, для получения указанной цены блюда.
5 Выход USR$OUTPUT Ссылка Выход блюда. Подставляется из рецепта.
6 Наценочная категория USR$EXTRACATEGORYKEY Ссылка Использоваться для расчета калькуляционной карточки блюда (если для него не установлена Цена планируемая и в параметрах системы установлен алгоритм расчета по наценочной категории). Наценочную категорию для расчета блюда можно изменить, выбрав другое значение в данном поле для конкретного блюда. Если необходимо заменить наценочную категорию на единое значение для всех блюд данного заказа-наряда, можно воспользоваться кнопкой «Замена наценки»
7 Цена блюда COST Число Подставляется цена из калькуляционной карточки, рассчитанной на данное блюдо.

Порядок заполнения

«Заказ-наряд» в основном используют в цеховом общепите - для формирования производства готовой продукции под заданный выпуск.

В исследователе находим документ "Заказ-наряд"

Как правило он располагается Исследователь/Общепит/03.Производство/01.Закакз-наряд или воспользоваться средствами поиска

00.png

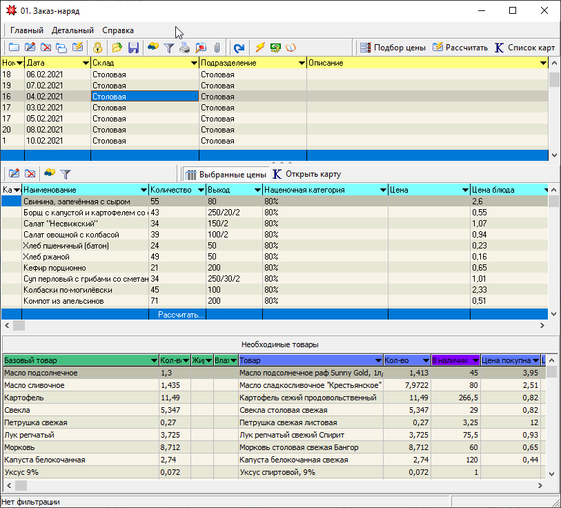
Окно формы разделено на три части.

  • верхняя часть отображает список существующих заказ-нарядов (планов меню);
  • средняя часть – список блюд, входящих в выделенный документ;
  • нижняя часть («Необходимые товары») содержит список ингредиентов с количеством, необходимых для приготовления блюд по выделенному документу.

000.png


Добавление нового документа

Для создания нового документа используем кнопку «Добавить»

01.png

В шапке открывшегося документа заполняем необходимые поля: номер, дата, склад, подразделение, заказчик(банкет), описание. Их назначение описано выше.

Добавление рецептур

После заполнения шапки документа начинаем формирование списка блюд, для которых будет производиться расчет калькуляционных карточек.

Для этого нажимаем на кнопку «Р Выбрать рецепты», расположенную на панели управления позициями документа

02.png

Откроется окно с перечнем существующих рецептов.

05_5.png

Данный перечень можно отфильтровать по подразделению, выбрав подразделение в одноименном окне в верхней правой части экрана. Также для удобства рецепты можно отфильтровать по группе или категории блюд.

Для поиска конкретного блюда по наименованию можно воспользоваться одной из стандартных процедур поиска.

Выбор блюд осуществляется отметкой нужного рецепта во флаговом окне слева от названия блюда. Если необходимо выбрать все отфильтрованные рецепты, используется кнопка «Выделить все» (красная кнопка со знаком «+» на панели инструментов формы).

03.png

После того как нужные блюда выбраны, нажимаем кнопку OK.

Выбранные блюда будут перечислены в позициях документа Заказ-наряд. При этом в поле наценочная категория напротив каждого блюда будут перенесены значения из шапки рецептов.

Данная наценочная категория будет использоваться для расчета калькуляционной карточки блюда (если для него не установлена Цена планируемая, и в параметрах системы установлен алгоритм расчета по наценочной категории).

Редактирование рецептур

Для того, чтобы просмотреть и/или скорректировать рецепт необходимо установить курсор на выбранный рецепт и нажать кнопку «Открыть рецепт»

04.png

и после корректировки нажимаем "ОК"

04_1.png


Замена наценочной категории

Наценочную категорию для расчета блюда можно изменить, выбрав другое значение в данном поле для конкретного блюда.

05_3.png

Если необходимо заменить наценочную категорию на единое значение для всех блюд данного заказа-наряда (плана меню), можно воспользоваться кнопкой «Замена наценки».

05.png

и в открывшемся окне выбрать необходимую наценочную категорию

05_1.png

Калькуляция по фиксированной цене

Поле «Цена» используется в случае, если необходимо привести цену блюда к фиксированной цене. Если данное поле заполнено, при расчете калькуляционной карточки от обратного будет рассчитана наценка, которая будет применена к сырьевому набору для получения указанной цены блюда.

05_4.png


После того, как выбраны блюда для расчета, и установлены необходимые параметры расчета, сохраняем Заказ-наряд с помощью кнопки OK.

05_6.png


Копия документа Заказ-наряд на основе существующего

Часто для ускорения процесса создания заказа-наряда удобно использовать один из предыдущих заказов-нарядов, где уже применялся сходный набор блюд. В этом случае выделяем документ, который будем брать за основу, и нажимаем кнопку "Дубликат"

05_7.png

на вопрос "Копировать вместе с позициями?" отвечаем утвердительно

05_8.png

вносятся необходимые корректировки в "Заказ-наряд" и сохраняется документ

05_9.png


Выдача сырья в производство под заданное количество ГП

Часто при количественном учете на подразделении используется процедура автоматического перемещения товаров со складского подразделения на производственное в количестве, необходимом ровно для обеспечения выпуска заданного объема готовой продукции.

Для этого в программе применяется определенный порядок действий при работе с документом «Заказ-наряд»:

  • при создании заказа-наряда в поле «Склад» указываем подразделение, на котором находится сырье, в поле «Подразделение» - производственное подразделение, на котором будут готовиться блюда.

13_10.png

  • выбираем блюда и для каждого блюда указываем объем выпуска (количество).
  • осуществляем подбор цены (и, при необходимости оценки стоимости, расчет калькуляционных карт) (порядок подробно описан ниже)
  • формируем накладную на перемещение: "Макросы и события" и выбираем 07.Сформировать "Выдача в производство"


13_11.png

При этом программа автоматически создаст документ «Выдача в производство», в который включит необходимое количество товара, имеющегося на остатках на складском подразделении, и привязанного к базовому товару из списка «Необходимых товаров» заказа-наряда (с переводом через меру).

Если на складе не оказалось какого либо товара, или количества товара, программа выдаст соответствующее сообщение, после чего откроется документ «Выдача в производство» в режиме редактирования.

13_12.png

Внимание! В указанном примере в документ "Выдача в производство" не попала позиция "Мука пшеничная", поскольку для нее не было найдено ни одного соответствия в товарных остатках на складе во время подбора цен и расчета калькуляций!

13_13.png

(решение для такого случая будет описано ниже)


Следует иметь в виду, что товар списывается со склада по списку товаров из «Необходимых товаров»(сырья)

Если автоматически созданный документ «Выдача в производство» будет сохранен (кнопка «ОК»), программа автоматически заменит в заказе-наряде значение поля «Склад» на значение из поля «Подразделение».

После этого необходимо заново выполнить подбор цены и расчет калькуляционных карт исходя из переданных на подразделение остатков.

Внимание! После создания автоматической выдачи сырья изменение состава изделий или их количества в заказе-наряде недопустимо.

Калькулирование блюд

Подбор цен для калькуляции

Процедура расчета цены блюд, перечисленных в Заказе-наряде, состоит из нескольких этапов.

На первом этапе производится группировка сырья по всем блюдам, включенным в заказ-наряд, осуществляется анализ наличия необходимого сырья на складе.

Для выполнения этого действия нажимаем кнопку «Подбор цены» на панели инструментов документа

06.png

или кнопку «Макросы и события» и выбираем макрос 01. Подобрать цены.

06_0.png


При этом открывается окно «Подбор цены товара».

В верхней части окна отображается сгруппированный перечень сырья с указанием количества, необходимого для изготовления того объема блюд, которое указано в заказе-наряде (на единицу в плане меню).

В нижней части отображаются остатки товара, соответствующего выделенной позиции сырья.

Между верхним и нижним окном расположена панель с кнопками управления подбором цены.

06_1.png

Значения кнопок:

  • По последней цене – для всего списка сырья подбирает цену последнего прихода товара на склад.
  • По максимальному количеству – для всего списка сырья подбирает цену товара с максимальным остатком.
  • По максимальной цене – для всего списка сырья подбирает цену товара с максимальной ценой.
  • По последнему перемещению - для всего списка сырья подбирает цену товара из последнего перемещения на подразделение.
  • Ручной – осуществляет ручную привязку товара с ценой, выделенной в нижней части, к позиции сырья, выделенной в верхней части.
  • Продукт в рецептах - позволяет посмотреть рецепты из данного Заказа-наряда, в которых используется выделенный ингредиент (за исключением случаев, если ингредиент входит в субрецепт). В режиме просмотра можно откорректировать рецепты, после чего обновить подбор цены.
  • Переключатель Остатки/Приходы - указывает, где программа будет искать цены на товары: соответственно в остатках по подразделению или в последних приходах (используется при необходимости подобрать цены на продукты, которых в данный момент нет на остатках).

После нажатия на одну из первых четырех кнопок произойдет автоматическая привязка к сырью товаров с выбранной ценой.

При подборе цены можно использовать комбинированный способ для разных ингредиентов: например, после использования одного из первых вариантов подбора цены, для отдельных позиций заменить цену при помощи ручного варианта, для сырья без остатков – применить ручной вариант с переключателем «Приходы».

06_4.png

Если после подбора цен остались незаполненными одна или несколько строк,

06_2.png

это свидетельствует о том, что по данному сырью не было найдено ни одного соответствия в товарных остатках на указанном складе.

Такие позиции не будут включены в расчет калькуляционных карточек.

Наличие таких позиций может также сигнализировать о неправильном оформлении карточки ТМЦ товара (ошибки при заполнении базового товара на закладке «Общепит»).


Позиции сырья без соответствующих остатков продуктов будут отражены красным цветом в окно «Необходимые товары» для указанного заказа-наряда

06_3.png

Необходимо:

  • проверить наличие остатков товаров по указанным позициям на подразделении, указанном в поле "Склад" текущего заказ-наряда
  • проверить соответствие базового товара в карточке ТМЦ и позиции рецепта.

Печатать «Ведомость потребности и наличия сырья»

По результатам подбора цены печатается отчет «Ведомость потребности и наличия сырья»,

06_5.png

в котором наглядно отображается, какого сырья и в каком количестве не хватает для произведения окончательного расчета по заказу-наряду

06_6.png

На основании этого документа осуществляется поиск и исправление ошибок оператора или производится выдача недостающего сырья на подразделение.

После всех корректировок процедура подбора сырья производится повторно до тех пор, пока не произойдет привязка сырья ко всем позициям.


Создание калькуляционных карточек для блюд

Программа позволяет в автоматическом режиме сформировать калькуляционные карточки по выбранному перечню рецептов в указанном заказ-наряде.

Нажимаем на кнопку «Рассчитать» на панели инструментов документа

07.png

или кнопку «Макросы и события» и выбираем макрос 02. Рассчитать калькуляции.

07_2.png


После чего система осуществит автоматическое создание калькуляционных карточек на каждое блюдо по заказу-наряду в соответствии с алгоритмом, указанным при создании заказа-наряда и проинформирует сообщением:

07_1.png


Анализ корректности произведенных расчетов

Для этого можно перейти к созданным калькуляционным карточкам с помощью кнопки «Список карт» на панели инструментов документа

08.png


(или к конкретной калькуляционной карте с помощью кнопки «К Открыть карту» на панели инструментов позиций документа)

08_3.png

и просмотреть полученные результаты

08_4.png


В этот момент выявляются ошибки, сделанные при указании закладки в рецептурах, а также при указании меры перевода товара в стандартные единицы (закладка Общепит карточки ТМЦ товара).

После выявления ошибок и корректировки данных процедура Подбора цены и Расчета калькуляций производится повторно до тех пор, пока не будут получены корректные и приемлемые результаты.

08_2.png

При необходимости, можно распечатать калькуляционную карточку

08_1.png


Формирование документа

Последним этапом является оформление результатов расчетов в конечный документ.

Это может быть: Меню, Заборный лист, Производство готовой продукции в зависимости от назначения расчета и специфики предприятия.

Создание данных документов производится выполнением соответствующих макросов: 04.Обновить меню либо 08.Сформировать Производство ГП, которые доступны через кнопку «Макросы и события» .

Производство готовой продукции

Для того, чтобы сформировать документ "Производство готовой продукции" по заданному документу заказ-наряд необходимо:

  • установить курсор на выбранный заказ-наряд
  • нажать кнопку "Макросы и события"
  • в указанном перечне выбрать пункт 08. Сформировать "Производство ГП"


11.png


Система предложит указать "время производства"

11_1.png

и подтверждение на создание документа "Производство ГП"

11_2.png

после чего откроется документ производства с позициями из заказ-наряда


11_3.png

Меню

Для того, чтобы создать или обновить документ меню, необходимо

  • установить курсор на выбранный заказ-наряд
  • нажать кнопку "Макросы и события"
  • в указанном перечне выбрать пункт "04. Обновить меню"

12.png

  • в открывшейся форму указать необходимые параметры

12_2.png

Подробнее о создании и/или обновлении меню подробно описано здесь


Используемые таблицы: USR$MN_PILOT, USR$MN_PILOTLINE, USR$MN_PILOTGOOD

Персональные инструменты
Пространства имён

Варианты
Действия
Навигация
Инструменты